| Last edit: 05-03-17 Graham Wideman |
FrameMaker |
| FrameMaker 5.5.6 Product Components Article created: 99-12-01 |
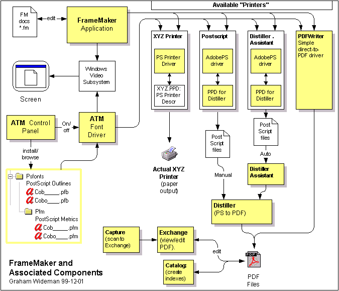
This is my current model of the components which compose the FrameMaker 5.5.6 product, and their functions. Open to critique.

All of the components marked in yellow are either included in the FM package, or at least supposed to be.
(Excerpts from Techref.wri for W95 and NT)
| ATM consists of two main components: the ATM Font Driver and the ATM Control Panel. The ATM Font Driver allows PostScript® Type 1 fonts to be displayed on screen and printed to non-PostScript printers. The ATM Control Panel is responsible for installing and removing PostScript Type 1 fonts and creating multiple master instances. | |
| Win 95
The Font Rasterizer is made up of two files: ATMSYS.DRV and ATM32.DLL. The file ATMSYS.DRV hooks into the Windows 95 operating system via the system.drv= line in the [Boot] section of the SYSTEM.INI file. During the Windows boot process this driver loads the file ATM32.DLL. ATM32.DLL provides the services for using PostScript Type 1 fonts in applications, such as listing PostScript fonts in an applications font menu, providing character metric information to applications, and rasterizing PostScript fonts to display and printer devices. The ATM Control Panel consists of a single program file: ATMFM.EXE, located in the ATM program folder. The default location is c:\psfonts. When you install fonts using the ATM Control Panel it stores this information in a file called ATMREG.ATM, located in the Windows folder. If your document contains a multiple master instance that you dont have installed on your system, ATM can generate an instance on-the-fly, provided the multiple master base font is available. Please refer to the User Guide for more information on these features. The ATM Read Me lists the applications that are currently known to support this feature.
|
Win NT
The ATM for NT Font Driver is contained in a single file: Atmdrvr.dll. This file is located in the Windows NT System32 folder. The main function of the ATM Font Driver under Windows NT 4.0 is to rasterize characters of PostScript fonts. Due to the fact that ATM for Windows NT does not intercept Windows system calls like previous versions of ATM, ATM for Windows NT does not generate custom multiple master instances on-the-fly, like ATM for Windows 95. Adobe is working with Microsoft to allow the ATM Font Driver to perform this feature in a future version of Windows NT.
|
| The ATM Control Panel consists of a single program file: Atmfm.exe, located in the ATM program folder. The default location is X:\Program Files\Adobe Type Manager, where X is the drive where Windows NT is installed. When you install fonts using ATM, it stores this information in a file called Atmreg.atm, located in the Windows NT folder. | |
As pointed out to me by Jason Aiken, the PostScript "printers" that show up in the Windows Printers window represent combinations of a particular driver with a particular PPD file and a particular destination (port or file). Now, one would think that in the PostScript world one would only need a single actual driver, and all the rest of the variation between printers or destinations would be accommodated by the PPD. However, this appears not to be the case -- some purposes need one driver and some another.
So, exactly which version of which driver plus which version of which PPD is a matter of critical interest in creating different deliverables. (And I've sketched these in pretty vaguely above -- for more details see the page on Component versions.)
Note that the only function of Distiller Assistant is to monitor one or more directories to see if any xxx.ps files have been dropped in there, and if so to send them to Distiller. To feed that mechanism, Acrobat installs a "printer" instance labeled "Distiller Assistant" which I'm pretty sure should be almost identical to the one used for manually creating xxx.ps's, with the exception that it outputs to a directory that DA monitors.